Описание решения#
Хайстекс Акура Live Migration - это решение для миграции бизнес-приложений и ИТ-инфраструктуры между облаками.
Процесс миграции состоит из первоначальной репликации компонентов бизнес-приложений (машин), элементов инфраструктуры в целевую среду с последующим запуском перенесённых рабочих нагрузок.
Репликация доступна для ресурсов, работающих на VMware, Hyper-V, OpenStack, Cloud.ru, VK Cloud, Yandex Cloud, K2 Cloud, KeyStack, KeyVirt, а также для физических машин.
Архитектура#
Решение состоит из серверной и клиентской частей. Серверная часть содержит компоненты, которые развёртываются на AWS из AMI или на платформе KVM из предоставленного образа и отвечают за извлечение изменений с клиентских устройств, их дедупликацию, хранение данных и запуск миграций.
Что касается клиентской части, то она включает в себя агенты, установленные на VMware vSphere/oVirt/OpenStack для репликации машин на облачной платформе, или агенты для Windows/Linux, установленные на гостевых операционных системах для репликации других типов облачных платформ и физических машин.
Клиент для VMware (агент VMware) — машина Linux, поставляемая в виде файла OVA, которая развертывается на каждом хосте или кластере ESXi и реплицирует машины на этих хостах или кластерах. Стандартные инструменты VMware используются для обнаружения изменений и получения дельт на виртуальных машинах (API отслеживания измененных блоков), что, в свою очередь, побуждает инструменты операционных систем (quiesce) сохранять согласованность данных внутри реплик. Каждый экземпляр агента должен иметь не менее 2 ЦП и 4 ГБ ОЗУ и должен быть развернут на каждом хосте или кластере ESXi, содержащем машины, предназначенные для репликации.
Note
Настройка уровня обнаружения в настройках конфигурации облака влияет на то, что будет обнаруживать агент: хост или кластер ESXi.
Агент oVirt - машина Linux, поставляемая в виде файла RAW, которая развёртывается на основном центре данных и реплицирует машины находящиеся на нем.
Агент OpenStack - машина Linux, поставляемая в виде файла RAW, которая развёртывается на основном центре данных и реплицирует машины находящиеся на нем.
Linux-агент — демон Linux, устанавливаемый на гостевой ОС в случае репликации машин в публичных облаках, таких как AWS, Microsoft Azure или Google Cloud, а также Hyper-V, KVM, OpenStack или физических машинах с операционными системами Linux. Доступен для загрузки и последующей установки на гостевую операционную систему в виде архива deb или rpm.
Агент Windows - служба Windows, устанавливаемая на гостевой ОС в случае репликации машин в публичных облаках, таких как Microsoft Azure или Google Cloud, а также Hyper-V, KVM, OpenStack или физических машинах с операционными системами Windows. Поставляется в виде ZIP-файла с MSI и конфигурационным файлом для установки в гостевой операционной системе.
Warning
В случае репликации инфраструктуры VMware/oVirt нет необходимости устанавливать агенты Windows/Linux на каждой машине. Просто установите агента VMware на каждый хост ESXi vSphere.
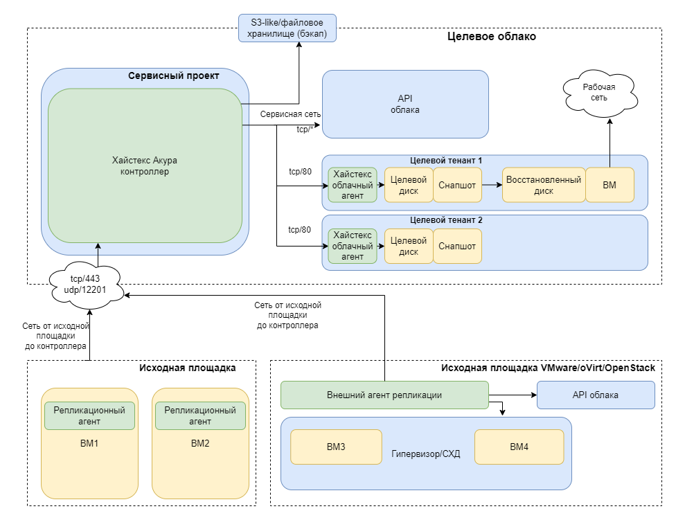
Сетевая схема#

Взаимосвязи Акуры:
- Как правило, установщики внутреннего агента репликации загружаются из веб-интерфейса Акуры и развёртываются как сервис непосредственно на исходных машинах.
- Помимо внутренних агентов репликации существует возможность использования внешнего типа агента репликации в случае исходной среды VMware, oVirt или OpenStack. Он загружается в виде шаблона OVA/RAW и развёртывается на гипервизоре клиента как отдельная ВМ.
- Агент репликации подключается к контроллеру Акуры через порт 443 TCP и отправляет журналы через порт 12201 UDP. Машина с установленной и запущенной службой агента репликации обнаруживается в Акура Control Panel (ACP) и может быть реплицирована. Агентам не требуется подключение к Интернету для работы, пока хост Акуры доступен из их сети.
- Облачный агент (CA) --- это вспомогательная машина, создаваемая автоматически, за исключением VMware/oVirt в целевом облаке контроллером Хайстекс Акура отдельно для каждого клиента. Его задача состоит в том, чтобы пересылать данные репликации в проект заказчика через порт 80 TCP и записывать их в хранилище.
- Для VMware/oVirt облачный агент разворачивается вручную в целевом проекте на основе шаблона, загруженного со страницы клиента. Он способен взаимодействовать с несколькими гипервизорами в целевой среде. В облачном агенте данные принимаются через порт 80 TCP и отправляются на целевой гипервизор через порты 902 TCP и 902 UDP.
- Хайстекс Акура вызывает API целевого облака через TCP-порты для соответствующих служб.
- В случае VMware связь с vSphere и соответствующими службами осуществляется через порт 443 TCP как от контроллера, так и от центра сертификации. В случае использования vCloud связь с его API осуществляется контроллером через порт 443 TCP.
- В случае, если данные хранятся в объектном, либо в файловом хранилище, контроллер требует к ним доступ, так как в этой ситуации данные хранятся вне целевого облака, в стороннем хранилище. В случае хранения данных в блочном хранилище, дополнительный доступ обеспечивать не нужно. Данные хранятся на стороне целевого облака.
Перенос и хранение данных#
Решение включает в себя клиентскую (Исходная инфраструктура) и серверную (Хайстекс Акура и Целевое облако) части.

В решении реализованы разные способы хранения среплицированных данных: блочный, объектный и файловый. Блочный рекомендуется использовать для сценариев миграции или аварийного восстановления, а объектные или файловый эффективнее работают для сценария резервного копирования.
Репликация данных#
Для переноса данных на стороне клиента устанавливается агент репликации - утилита, читающая данные исходной машины и по каналам связи отправляющая их на целевое облако. Машина с установленным на нее агентом репликации автоматически отображается в ACP. Для принятия и обработки данных на стороне облака находятся приёмник. Приёмник - это часть контроллера Хайстекс Акура. Все процессы приемника происходят незаметно для администратора и отображаются как процессы контроллера. Контроллер обеспечивает соединение с репликационным агентом и прием от него данных. Облачный агент запускается контроллером отдельно для каждого клиента и представляет собой вспомогательную машину, задачей которой является отправлять реплицируемые данные в том-реплики. В случае использования объектного или файлового хранилища, контроллер направляет данные от исходной площадки во внешнее хранилище.
Note
Облачные агенты VMware/oVirt устанавливаются и настраиваются на целевом облаке вручную.
В случае, если данные хранятся в блочном устройстве, агент репликации передает данные исходной машины в целевое облако. Приёмник получает их, передает облачному агенту, который записывает их в хранилище. При первой репликации данные исходной машины записываются целиком, а при последующих агент репликации проверяет наличие изменений и передает их облачному агенту для создания снапшота.
При выборе объектного или файлового хранилища, данные, переданные агентом репликации, контроллер передает во внешнее хранилище, целевое облако при этом не задействуется.
Расписание репликаций устанавливается в ACP администратором панели.
Хранение данных#
В случае блочного способа хранения данные хранятся на блочном устройстве на стороне целевого облака в целевом проекте клиента. На целевой площадке создаются диски, в которые записываются данные. Эти диски и их снапшоты в дальнейшем используются как точки восстановления, из которых поднимаются машины на целевой площадке. Данный тип хранения отличается тем, что в нем время поднятия виртуальной машины минимально и исчисляется минутами, т.е. нет никаких длительных операций на восстановление. Однако, нужно учитывать, что данный тип хранения более дорогой, по сравнению с объектным и файловым. Мы рекомендуем выбирать такой тип хранении при реализации сценария аварийного восстановления.
Для сценария облачной миграции реализована возможность выбора между "Блочным хранилищем облака (Block)" и "Особой конфигурацией (для экспертов)". При выборе "Блочного хранилища облака (Block)" данные будут храниться на целевом облаке.
Восстановление данных#
При блочном хранении данных восстановление машины всецело разворачивается на стороне облака. Помимо ACP, на стороне облака установлены оркестратор и V2V. Оркестратор конфигурирует, координирует и управляет процессом восстановления. Утилита V2V разворачивает виртуальную машину (восстановленная машина) подходящей конфигурации, с приложениями и данными клиента из восстановленного тома.
ACP посылает оркестратору сигнал начать процесс восстановления. Оркестратор запускает три процесса:
- первый - создать восстановленный том из тома-реплики на основании информации, о выбранной точке восстановления;
- второй - создать виртуальную машину, используя данные восстановленного тома;
- третий - запустить V2V, чтобы скоординировать эти процессы.
В результате восстановления клиент получает виртуальную копию своей машины с самыми последними сохраненными на сервере данными.
Note
Процесс восстановления данных может занять некоторое время. Это зависит от сложности восстанавливаемой системы и объема данных.
Процедура восстановления из объектных или файловых хранилищ от восстановления из блочных хранилищ отличается тем, что перед созданием виртуальной машины на стороне целевого облака создается восстановленный том, который присоединяется к облачному агенту. На этот восстановленный том записываются, данные из точки восстановления на объектном или файловом хранилище. Далее процедура соответствует восстановлению из блочного хранилища.
Требования к развёртыванию#
| Компонент Хайстекс Акура | Системные требования | Требования к сети (разрешить трафик в/из следующих портов) |
|---|---|---|
| Хайстекс Акура (контроллер): разворачивается из образа, предоставленного Хайстекс | 8 виртуальных ЦП Оперативная память: 16 ГБ Дисковое пространство: 200 ГБ SSD |
Входящий - tcp/443 Входящий - tcp/4443 Входящий - udp/12201 Исходящий - tcp/443 Исходящий - tcp/80 (к облачному агенту Хайстекс) |
| Облачный агент (VMware): загружается из панели управления Акуры и разворачивается из шаблона OVA | 2 ЦП Оперативная память: 4 ГБ |
Входящий - tcp/80 Исходящий - tcp/udp 902 (к хосту ESXi) Исходящий - tcp/443 (к vCenter и хосту ESXi) |
| Облачный агент (oVirt): загружается из панели управления Акуры и разворачивается из RAW диска | 2 ЦП Оперативная память: 4 ГБ Дисковое пространство 20 ГБ |
Входящий – tcp/80 Исходящий – tcp/443, udp/12201 |
| Облачный агент (все другие поддерживаемые облачные платформы): Автоматически разворачивается в целевом проекте | 2 ЦП Оперативная память: 4 ГБ Дисковое пространство 20 ГБ |
Входящий – tcp/80 Исходящий – tcp/443, udp/12201 |
| Агент репликации Windows (внутренний): загружается из панели управления Акуры | Оперативная память: 2 ГБ ЦП: x64 Дисковое пространство: 100 МБ требуется для установки продукта и не менее 15% свободного места на диске для создания снапшотов VSS Microsoft .NET Framework 4.0 |
tcp/443 – отправка данных в Акуру udp/12201 – отправка логов в Акуру |
| Агент репликации Linux (внутренний): загружается из панели управления Акуры | Оперативная память: 500 МБ Дисковое пространство: 100 МБ требуется для установки продукта и не менее 15% свободного места на диске для создания снапшотов |
tcp/443 – отправка данных в Акуру udp/12201 – отправка логов в Акуру |
| Агент репликации VMware (внешний): загружается из панели управления Акуры | 2 ЦП Оперативная память: 4 ГБ Существует несколько разрешений хоста, которые требуются агенту репликации VMware для работы. |
Исходный хост – tcp/443 Хост vSphere – tcp/443 Хост(ы) ESXi – tcp/udp/902 udp/12201 – отправка логов в Акуру |
| Агент репликации oVirt (внешний): загружается из панели управления Акуры | 2 ЦП Оперативная память: 4 ГБ Дисковое пространство: 20 Гб |
Исходный хост – tcp/443 udp/12201 – отправка логов в Акуру |
| Агент репликации OpenStack (внешний): загружается из панели управления Акуры | 2 ЦП Оперативная память: 4 ГБ Дисковое пространство: 20 Гб |
Исходный хост – tcp/443 udp/12201 – отправка логов в Акуру |
Матрица совместимости Акуры и поддерживаемые системы#
Матрица развертывания агентов репликации#
Платформы и агенты репликации Акуры, доступные к развертыванию на них:
| Исходная платформа | Поддерживаемые версии / Примечания | Тип агента | Метод распространения |
|---|---|---|---|
| VMware ESXi / vRealize / vSphere | ESXi 6.0.0 U3+ (кроме ESXi 6.7 Build 8169922), 7+, 8+ | HVRAgent (внешний для Vmware) HWRAgent / HLRAgent (внутренний для Windows/Linux) |
OVA-шаблон ВМ (внешняя репликация) MSI-установщик / .deb, .rpm |
| OpenStack | Mitaka+ | HOVRAgent (внешний для OpenStack с Ceph как Cinder backend) HWRAgent / HLRAgent (внутренний для Windows/Linux) |
RAW MSI-установщик / .deb, .rpm |
| oVirt | — | HOVRAgent (внешний для oVirt) HWRAgent / HLRAgent (внутренний для Windows/Linux) |
RAW MSI-установщик / .deb, .rpm |
| Другие виртуализационные платформы / облака | — | HWRAgent / HLRAgent (внутренний для Windows/Linux) | MSI-установщик / .deb, .rpm |
| Физические серверы (Bare Metal) | — | HWRAgent / HLRAgent (внутренний для Windows/Linux) | MSI-установщик / .deb, .rpm |
Совместимость внутренних агентов с ОС
| Агент | Совместимые ОС |
|---|---|
| HWRAgent – Репликационный агент Хайстекс для Windows | Windows 2008R2 и новее (x64) |
| HLRAgent – Репликационный агент Хайстекс для Linux | AlmaLinux 8.4, 8.5, 8.6 ALT Linux 9, 10, 10.2 CentOS 6.5+, 7.1+, 8.0+, 9.0+ Debian 7, 8, 9, 10, 11, 12, 13 Oracle Linux 6.10, 7.9, 8.10, 9.5 RHEL 6.5+, 7.1+, 8.0+, 9.0+, 9.7, 10.0, 10.1 SLES 15 SP6 Ubuntu 14.04, 16.04, 18.04, 20.04, 22.04, 24.04, 25.10 |
Поддержка ядра Linux для HLRAgent#
ОС поддерживаемые P2V / V2V#
В этом разделе перечислены проверенные операционные системы, поддерживаемые модулем P2V/V2V Акура. Наиболее вероятно, другие ОС также могут работать, однако тестирования на них нашей командой не проводились.
| Семейство ОС | Поддерживаемые версии |
|---|---|
| AlmaLinux | 8.4, 8.5, 8.6 |
| ALT Linux | 9, 10, 10.2 |
| Astra Linux | CE 2.12, SE 1.6, SE 1.7.6, SE 1.8.1 |
| Debian | 7, 8, 9, 10, 11, 12, 13 |
| Oracle Linux | 6.10, 7.9, 8.10, 9.5 |
| Red OS | 7.3, 8 |
| RHEL / CentOS | 6.5+, 7.1+, 8.0+, 9.0+, RHEL 9.7, RHEL 10.0, RHEL 10.1 |
| SLES | 11, 12, 15 SP6 |
| Ubuntu | 14.04, 16.04, 18.04, 20.04, 22.04, 24.04, 25.10 |
| Windows Desktop | Windows 7, 8, 8.1, 10, 11 |
| Windows Server | 2008 R2, 2012, 2012 R2, 2016, 2019, 2022, 2025 |
Поддерживаемые платформы и приложения#
Платформы:
VK Cloud, Yandex Cloud, K2 Cloud, Cloud.ru, Базис.Cloud, OpenStack, VMware, oVirt, OpenNebula, Amazon Web Services, Google Cloud Platform, Microsoft Azure, Oracle Cloud, Alibaba Cloud, Hyper-V, Nutanix, KeyStack, KeyVirt, физические машины.
Приложения:
Microsoft Active Directory, PostgreSQL, Postgres Pro, NGINX, Red Hat Jboss Enterprise, IBM WebSphere, Apache, VMware vSphere, MySQL, MongoDB, Hadoop, Spark и другие.
Рекомендуемые конфигурации#
При разворачивании Хайстекс Акура для миграции конфигурация зависит от общего количества машин, желаемого количества одновременно реплицируемых машин и типа установки - для теста, для одного проекта по миграции, для предоставления сервиса.
Примеры типичных конфигураций:
| Тип установки | Общее количество / количество одновременно реплицируемых машин | Количество нод | Конфигурация каждой ноды: ядра CPU / RAM / Disk |
|---|---|---|---|
| Тест | 50 / 5 | 1 | 8 / 16 GB / 200 Гб SSD |
| Единичный проект | 150 / 20 | 1 | 12 / 24 GB / 200 Гб SSD |
| Единичный проект | 350 / 40 | 1 | 16 / 32 GB / 200 Гб SSD |
| Единичный проект | 1000 / 100 | 1 | 24 / 48 GB / 300 Гб SSD |
| Предоставление сервиса | 1000 / 100 | 3 | 16 / 32 GB / 300 Гб SSD |
| Предоставление сервиса | 3000 / 200 | 3 | 24 / 48 GB / 300 Гб SSD |
Рекомендуемые высокопроизводительные конфигурации#
Note
Эти рекомендации актуальны при миграции большого числа виртуальных машин, включая ВМ большого размера (более 10 ТБ).
1. Убедитесь, что настройки соответствуют требованиям:
Note
Таблица актуальна только для внешнего агента VMware.
| Тип установка | Общее количество / количество одновременно реплицируемых машин | Количество нод | Конфигурация каждой ноды: ядра CPU / RAM / Disk | Ресурсы для агента | Количество копий сервиса |
|---|---|---|---|---|---|
| Единичный проект | 1000 / 100 | 1 | 24 / 128 GB / 300 GB SSD | 16 ядер, 32 GB RAM | auth – 10 restapi – 12 acp – 3 receiver – 12 keeper – 5 |
| Предоставление сервиса | 1000 / 100 | 3 | 24 / 128 GB / 300 GB SSD | 16 ядер, 32 GB RAM | auth – 15 restapi – 18 acp – 5 receiver – 18 keeper – 8 |
2. Установите и используйте режим HotAdd для переноса данных.
Ограничения Хайстекс Акура#
- Виртуальные машины с дисками, задействованными в совместном использовании шины SCSI, не поддерживаются, поскольку VMware не поддерживает снапшот таких виртуальных машин.
- Машины Linux со статическими IP-адресами сохранят исходные сетевые настройки.
- Виртуальные диски RDM в режиме физической совместимости, независимые диски и диски, подключенные через гостевой инициатор iSCSI, не поддерживаются. Сетевые ресурсы и точки подключения, предназначенные для сторонних устройств хранения данных, также пропускаются, поскольку эти тома/диски не отображаются в файле конфигурации виртуальной машины.
- Бесплатный ESXi не поддерживается. Хайстекс Акура использует API-интерфейсы vSphere и vStorage, которые отключены VMware в бесплатном ESXi.
- Агент репликации Хайстекс для Windows поддерживает файловые системы NTFS, ReFS.
- Агент репликации Хайстекс для Windows преобразует динамические диски в базовые во время миграции.
- Агент репликации Хайстекс для Linux поддерживает репликацию машин с количеством дисков до 64.
- Серверы Windows с включенной функцией реплики хранилища не поддерживаются.
- Сети с динамическими портами не поддерживаются.
- Активный ЗПС и МКЦ не поддерживаются.
- Также из-за отсутствия подписи не поддерживаются из коробки конфигурации с Secure Boot и параметром ядра module.sig_enforce=1
- Виртуальные машины, использующие mdraid в качестве корневой файловой системы, поддерживаются с ограничениями. Возможности восстановления и миграции P2V/V2V для них ограничены. Для RHEL, CentOS и аналогичных операционных систем необходимые драйверы должны быть вручную добавлены в dracut на исходной виртуальной машине перед репликацией / миграцией. Скрипты
rclocal_scriptиfix_dev_prefix, указанные в плане миграции, не выполняются.
Ограничения AWS#
Хайстекс Акура использует механизм импорта образа для запуска реплицированных машин на AWS, поэтому применяются все ограничения "Импорт Образа". Для получения более подробной информации обратитесь к официальной документации AWS.
Ограничения MS Azure#
- SSH-ключ не может быть прикреплен к ВМ, поскольку они создаются из томов.
- MAC-адрес не может быть установлен для сетевой карты.
- Каждая ВМ будет иметь дополнительный том временного хранилища. Размер объёма зависит от конфигурации. Более подробную информацию можно получить здесь: https://blogs.msdn.microsoft.com/mast/2013/12/06/understanding-the-temporary-drive-on-windows-azure-virtual-machines/
- По умолчанию для ВМ не будут назначены группы безопасности. Обратитесь к разделу Планы миграции и используйте ключ "security_group" в планах миграции.
- Миграция CentOS 6.2 не поддерживается. Обратитесь к https://docs.microsoft.com/en-us/azure/virtual-machines/linux/endorsed-distros для получения более подробной информации.
Ограничения KubeVirt#
-
Встроенная сеть Kubernetes - единственный доступный вариант сетевого взаимодействия. Она используется для облачного агента и может быть использована для мигрированных виртуальных машин при указании значения
podв качествеID подсетив плане миграции. -
Задание IP-адреса порта в плане миграции не применяется.
-
Механизм обнаружение подсетей в плане миграции не возвращает значения CIDR.
-
Машина остаётся заблокированной до тех пор, пока восстановление не будет удалено или отключено.
-
При удалении восстановления следующая репликация будет выполняться полностью.
Ограничения VMware#
- Максимальное количество точек восстановления, сохранённых для одной машины, равно 29.
- Репликация и failover одной и той же машины не могут быть запущены одновременно, поскольку оба процесса работают с одной и той же машиной на целевой стороне.
Лицензирование реплицированных машин на AWS#
Согласно требованиям AWS, машины, работающие под управлением Red Hat Enterprise Linux (RHEL), должны иметь лицензии Cloud Access (BYOL) для копирования в AWS, в то время как машины с Windows будут использовать лицензирование AWS. Для получения дополнительной информации, пожалуйста, обратитесь к официальному руководству AWS.